So far we have used the default configuration source for Bean Validation, namely annotations. However, there also exist two kinds of XML descriptors allowing configuration via XML. The first descriptor describes general Bean Validation behaviour and is provided as META-INF/validation.xml. The second one describes constraint declarations and closely matches the constraint declaration approach via annotations. Let’s have a look at these two document types.
The XSD files are available via http://www.jboss.org/xml/ns/javax/validation/configuration and http://www.jboss.org/xml/ns/javax/validation/mapping.
The key to enable XML configuration for Hibernate Validator is the file META-INF/validation.xml.
If this file exists on the classpath its configuration will be applied when the ValidatorFactory
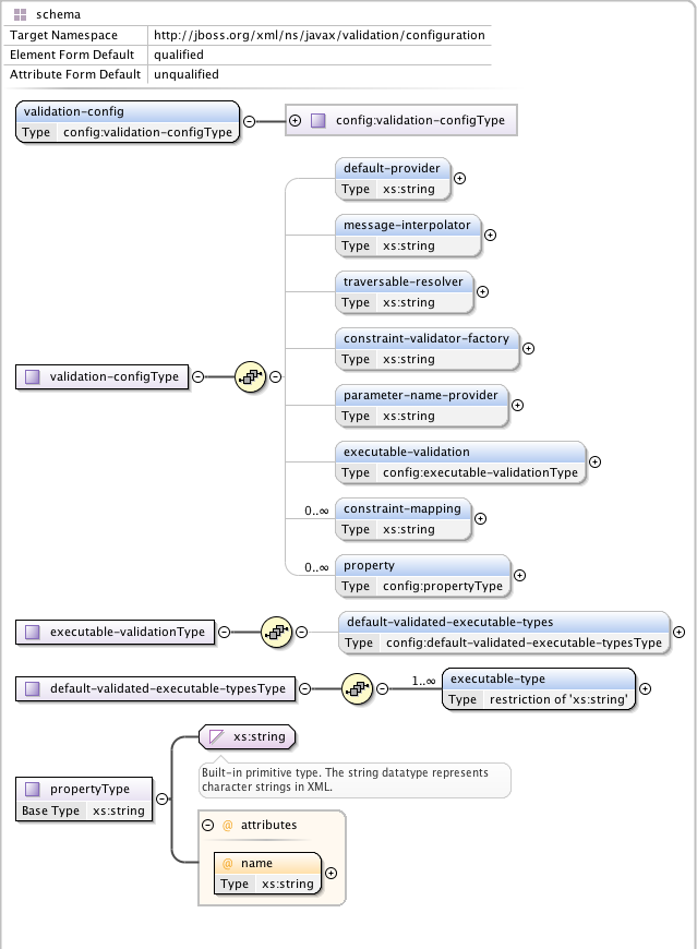
gets created. Figure 7.1, “Validation configuration schema” shows a model view of the XML schema to which
validation.xml has to adhere.

Example 7.1, “validation.xml”
shows the several configuration options of validation.xml. All settings are optional and the same
configuration options are also available programmatically through javax.validation.Configuration. In
fact the XML configuration will be overridden by values explicitly specified via the programmatic
API. It is even possible to ignore the XML configuration completely via
Configuration#ignoreXmlConfiguration(). See also Section 8.2, “Configuring a ValidatorFactory”.
validation.xml<validation-config
xmlns="http://jboss.org/xml/ns/javax/validation/configuration"
xmlns:xsi="http://www.w3.org/2001/XMLSchema-instance"
xsi:schemaLocation="http://jboss.org/xml/ns/javax/validation/configuration">
<default-provider>com.acme.ValidationProvider</default-provider>
<message-interpolator>com.acme.MessageInterpolator</message-interpolator>
<traversable-resolver>com.acme.TraversableResolver</traversable-resolver>
<constraint-validator-factory>
com.acme.ConstraintValidatorFactory
</constraint-validator-factory>
<parameter-name-provider>com.acme.ParameterNameProvider</parameter-name-provider>
<executable-validation enabled="true">
<default-validated-executable-types>
<executable-type>CONSTRUCTORS</executable-type>
<executable-type>NON_GETTER_METHODS</executable-type>
<executable-type>GETTER_METHODS</executable-type>
</default-validated-executable-types>
</executable-validation>
<constraint-mapping>META-INF/validation/constraints-car.xml</constraint-mapping>
<property name="hibernate.validator.fail_fast">false</property>
</validation-config>There must only be one file named META-INF/validation.xml on the classpath. If more than one is found an exception is thrown.
The node default-provider allows to choose the Bean Validation provider. This is useful if there is
more than one provider on the classpath. message-interpolator, traversable-resolver,
constraint-validator-factory and parameter-name-provider allow to customize the used
implementations for the interfaces MessageInterpolator, TraversableResolver,
ConstraintValidatorFactory and ParameterNameProvider defined in the javax.validation package.
See the sub-sections of Section 8.2, “Configuring a ValidatorFactory” for more information about these
interfaces.
executable-validation and its subnodes define defaults for method validation. The Bean Validation
specification defines constructor and non getter methods as defaults. The enabled attribute acts as
global switch to turn method validation on and off (see also Chapter 3, Declaring and validating method constraints).
Via the constraint-mapping element you can list an arbitrary number of additional XML files
containing the actual constraint configuration. Mapping file names must be specified using their
fully-qualified name on the classpath. Details on writing mapping files can be found in the next
section.
Last but not least, you can specify provider specific properties via the property nodes. In the
example we are using the Hibernate Validator specific hibernate.validator.fail_fast property (see
Section 11.2, “Fail fast mode”).
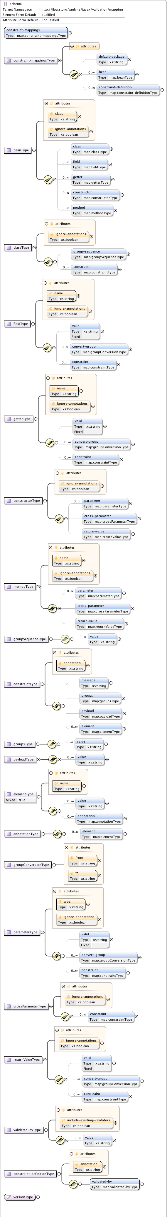
constraint-mappingsExpressing constraints in XML is possible via files adhering to the schema seen in Figure 7.2, “Validation mapping schema”. Note that these mapping files are only processed if listed via constraint-mapping in validation.xml.

Example 7.2, “Bean constraints configured via XML” shows how the classes Car and RentalCar from Example 5.3, “Car” resp.
Example 5.7, “Class RentalCar with redefined default group” could be mapped in XML.
<constraint-mappings
xmlns:xsi="http://www.w3.org/2001/XMLSchema-instance"
xsi:schemaLocation="http://jboss.org/xml/ns/javax/validation/mapping validation-mapping-1.1.xsd"
xmlns="http://jboss.org/xml/ns/javax/validation/mapping" version="1.1">
<default-package>org.hibernate.validator.referenceguide.chapter05</default-package>
<bean class="Car" ignore-annotations="true">
<field name="manufacturer">
<constraint annotation="javax.validation.constraints.NotNull"/>
</field>
<field name="licensePlate">
<constraint annotation="javax.validation.constraints.NotNull"/>
</field>
<field name="seatCount">
<constraint annotation="javax.validation.constraints.Min">
<element name="value">2</element>
</constraint>
</field>
<field name="driver">
<valid/>
</field>
<getter name="passedVehicleInspection" ignore-annotations="true">
<constraint annotation="javax.validation.constraints.AssertTrue">
<message>The car has to pass the vehicle inspection first</message>
<groups>
<value>CarChecks</value>
</groups>
<element name="max">10</element>
</constraint>
</getter>
</bean>
<bean class="RentalCar" ignore-annotations="true">
<class ignore-annotations="true">
<group-sequence>
<value>RentalCar</value>
<value>CarChecks</value>
</group-sequence>
</class>
</bean>
<constraint-definition annotation="org.mycompany.CheckCase">
<validated-by include-existing-validators="false">
<value>org.mycompany.CheckCaseValidator</value>
</validated-by>
</constraint-definition>
</constraint-mappings>Example 7.3, “Method constraints configured via XML” shows how the constraints from Example 3.1, “Declaring method and constructor parameter constraints”, Example 3.4, “Declaring method and constructor return value constraints” and Example 3.3, “Specifying a constraint’s target” can be expressed in XML.
<constraint-mappings
xmlns="http://jboss.org/xml/ns/javax/validation/mapping"
xmlns:xsi="http://www.w3.org/2001/XMLSchema-instance"
xsi:schemaLocation=
"http://jboss.org/xml/ns/javax/validation/mapping validation-mapping-1.1.xsd" version="1.1">
<default-package>org.hibernate.validator.referenceguide.chapter07</default-package>
<bean class="RentalStation" ignore-annotations="true">
<constructor>
<return-value>
<constraint annotation="ValidRentalStation"/>
</return-value>
</constructor>
<constructor>
<parameter type="java.lang.String">
<constraint annotation="javax.validation.constraints.NotNull"/>
</parameter>
</constructor>
<method name="getCustomers">
<return-value>
<constraint annotation="javax.validation.constraints.NotNull"/>
<constraint annotation="javax.validation.constraints.Size">
<element name="min">1</element>
</constraint>
</return-value>
</method>
<method name="rentCar">
<parameter type="Customer">
<constraint annotation="javax.validation.constraints.NotNull"/>
</parameter>
<parameter type="java.util.Date">
<constraint annotation="javax.validation.constraints.NotNull"/>
<constraint annotation="javax.validation.constraints.Future"/>
</parameter>
<parameter type="int">
<constraint annotation="javax.validation.constraints.Min">
<element name="value">1</element>
</constraint>
</parameter>
</method>
</bean>
<bean class="Garage" ignore-annotations="true">
<method name="buildCar">
<parameter type="java.util.List"/>
<cross-parameter>
<constraint annotation="ELAssert">
<element name="expression">...</element>
<element name="validationAppliesTo">PARAMETERS</element>
</constraint>
</cross-parameter>
</method>
<method name="paintCar">
<parameter type="int"/>
<return-value>
<constraint annotation="ELAssert">
<element name="expression">...</element>
<element name="validationAppliesTo">RETURN_VALUE</element>
</constraint>
</return-value>
</method>
</bean>
</constraint-mappings>The XML configuration is closely mirroring the programmatic API. For this reason it should suffice
to just add some comments. default-package is used for all fields where a class name is expected. If
the specified class is not fully qualified the configured default package will be used. Every
mapping file can then have several bean nodes, each describing the constraints on the entity with
the specified class name.
A given class can only be configured once across all configuration files. The same applies for
constraint definitions for a given constraint annotation. It can only occur in one mapping file. If
these rules are violated a ValidationException is thrown.
Setting ignore-annotations to true means that constraint annotations placed on the configured bean
are ignored. The default for this value is true. ignore-annotations is also available for the nodes
class, fields, getter, constructor, method, parameter, cross-parameter and return-value.
If not explicitly specified on these levels the configured bean value applies.
The nodes class, field, getter, constructor and method (and its sub node parameter) determine on
which level the constraint gets placed. The constraint node is then used to add a constraint on the
corresponding level. Each constraint definition must define the class via the annotation attribute.
The constraint attributes required by the Bean Validation specification (message, groups and
payload) have dedicated nodes. All other constraint specific attributes are configured using the
element node.
The class node also allows to reconfigure the default group sequence (see
Section 5.3, “Redefining the default group sequence”) via the group-sequence node. Not shown in the example is the use
of convert-group to
specify group conversions (see Section 5.4, “Group conversion”). This node is available on field,
getter, parameter and return-value and specifies a from and to attribute to specify the groups.
Last but not least, the list of ConstraintValidator instances associated to a given constraint
can be altered via the constraint-definition node. The annotation attribute represents the constraint
annotation being altered. The validated-by element represent the (ordered) list of ConstraintValidator
implementations associated to the constraint. If include-existing-validator is set to false,
validators defined on the constraint annotation are ignored. If set to true, the list of constraint
validators described in XML is concatenated to the list of validators specified on the annotation.
One use case for constraint-definition is to change the default constraint definition for @URL.
Historically, Hibernate Validator’s default constraint validator for this constraint uses the
java.net.URL constructor to verify that an URL is valid.
However, there is also a purely regular expression based version available which can be configured using
XML:
Using XML to register a regular expression based constraint definition for @URL.
<constraint-definition annotation="org.hibernate.validator.constraints.URL">
<validated-by include-existing-validators="false">
<value>org.hibernate.validator.constraintvalidators.RegexpURLValidator</value>
</validated-by>
</constraint-definition>