Hibernate.orgCommunity Documentation

Chapter 7. Configuring via XML

7.1. Configuring the validator factory in validation.xml
7.2. Mapping constraints via constraint-mappings

So far we have used the default configuration source for Bean Validation, namely annotations. However, there also exist two kinds of XML descriptors allowing configuration via XML. The first descriptor describes general Bean Validation behaviour and is provided as META-INF/validation.xml. The second one describes constraint declarations and closely matches the constraint declaration approach via annotations. Let’s have a look at these two document types.

Note

The XSD files are available via http://www.jboss.org/xml/ns/javax/validation/configuration and http://www.jboss.org/xml/ns/javax/validation/mapping.

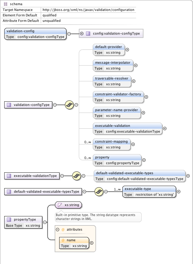
The key to enable XML configuration for Hibernate Validator is the file META-INF/validation.xml. If this file exists on the classpath its configuration will be applied when the ValidatorFactory gets created. Figure 7.1, “Validation configuration schema” shows a model view of the XML schema to which validation.xml has to adhere.


Example 7.1, “validation.xml shows the several configuration options of validation.xml. All settings are optional and the same configuration options are also available programmatically through javax.validation.Configuration. In fact the XML configuration will be overridden by values explicitly specified via the programmatic API. It is even possible to ignore the XML configuration completely via Configuration#ignoreXmlConfiguration(). See also Section 8.2, “Configuring a ValidatorFactory.


Warning

There must only be one file named META-INF/validation.xml on the classpath. If more than one is found an exception is thrown.

The node default-provider allows to choose the Bean Validation provider. This is useful if there is more than one provider on the classpath. message-interpolator, traversable-resolver, constraint-validator-factory and parameter-name-provider allow to customize the used implementations for the interfaces MessageInterpolator, TraversableResolver, ConstraintValidatorFactory and ParameterNameProvider defined in the javax.validation package. See the sub-sections of Section 8.2, “Configuring a ValidatorFactory for more information about these interfaces.

executable-validation and its subnodes define defaults for method validation. The Bean Validation specification defines constructor and non getter methods as defaults. The enabled attribute acts as global switch to turn method validation on and off (see also Chapter 3, Declaring and validating method constraints).

Via the constraint-mapping element you can list an arbitrary number of additional XML files containing the actual constraint configuration. Mapping file names must be specified using their fully-qualified name on the classpath. Details on writing mapping files can be found in the next section.

Last but not least, you can specify provider specific properties via the property nodes. In the example we are using the Hibernate Validator specific hibernate.validator.fail_fast property (see Section 11.2, “Fail fast mode”).

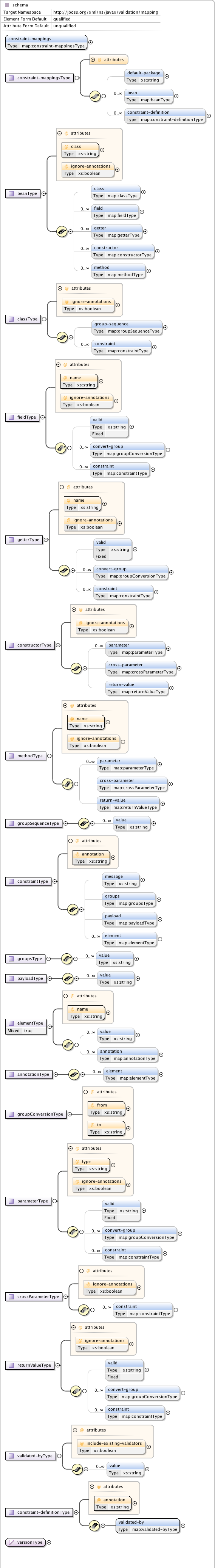
Expressing constraints in XML is possible via files adhering to the schema seen in Figure 7.2, “Validation mapping schema”. Note that these mapping files are only processed if listed via constraint-mapping in validation.xml.


Example 7.2, “Bean constraints configured via XML” shows how the classes Car and RentalCar from Example 5.3, “Car” resp. Example 5.7, “Class RentalCar with redefined default group” could be mapped in XML.

Example 7.2. Bean constraints configured via XML

<constraint-mappings
    xmlns:xsi="http://www.w3.org/2001/XMLSchema-instance"
    xsi:schemaLocation="http://jboss.org/xml/ns/javax/validation/mapping validation-mapping-1.1.xsd"
    xmlns="http://jboss.org/xml/ns/javax/validation/mapping" version="1.1">

    <default-package>org.hibernate.validator.referenceguide.chapter05</default-package>
    <bean class="Car" ignore-annotations="true">
        <field name="manufacturer">
            <constraint annotation="javax.validation.constraints.NotNull"/>
        </field>
        <field name="licensePlate">
            <constraint annotation="javax.validation.constraints.NotNull"/>
        </field>
        <field name="seatCount">
            <constraint annotation="javax.validation.constraints.Min">
                <element name="value">2</element>
            </constraint>
        </field>
        <field name="driver">
            <valid/>
        </field>
        <getter name="passedVehicleInspection" ignore-annotations="true">
            <constraint annotation="javax.validation.constraints.AssertTrue">
                <message>The car has to pass the vehicle inspection first</message>
                <groups>
                    <value>CarChecks</value>
                </groups>
                <element name="max">10</element>
            </constraint>
        </getter>
    </bean>
    <bean class="RentalCar" ignore-annotations="true">
        <class ignore-annotations="true">
            <group-sequence>
                <value>RentalCar</value>
                <value>CarChecks</value>
            </group-sequence>
        </class>
    </bean>
    <constraint-definition annotation="org.mycompany.CheckCase">
        <validated-by include-existing-validators="false">
            <value>org.mycompany.CheckCaseValidator</value>
        </validated-by>
    </constraint-definition>
</constraint-mappings>

Example 7.3, “Method constraints configured via XML” shows how the constraints from Example 3.1, “Declaring method and constructor parameter constraints”, Example 3.4, “Declaring method and constructor return value constraints” and Example 3.3, “Specifying a constraint’s target” can be expressed in XML.

Example 7.3. Method constraints configured via XML

<constraint-mappings
        xmlns="http://jboss.org/xml/ns/javax/validation/mapping"
        xmlns:xsi="http://www.w3.org/2001/XMLSchema-instance"
        xsi:schemaLocation=
                "http://jboss.org/xml/ns/javax/validation/mapping validation-mapping-1.1.xsd" version="1.1">

    <default-package>org.hibernate.validator.referenceguide.chapter07</default-package>

    <bean class="RentalStation" ignore-annotations="true">
        <constructor>
            <return-value>
                <constraint annotation="ValidRentalStation"/>
            </return-value>
        </constructor>

        <constructor>
            <parameter type="java.lang.String">
                <constraint annotation="javax.validation.constraints.NotNull"/>
            </parameter>
        </constructor>

        <method name="getCustomers">
            <return-value>
                <constraint annotation="javax.validation.constraints.NotNull"/>
                <constraint annotation="javax.validation.constraints.Size">
                    <element name="min">1</element>
                </constraint>
            </return-value>
        </method>

        <method name="rentCar">
            <parameter type="Customer">
                <constraint annotation="javax.validation.constraints.NotNull"/>
            </parameter>
            <parameter type="java.util.Date">
                <constraint annotation="javax.validation.constraints.NotNull"/>
                <constraint annotation="javax.validation.constraints.Future"/>
            </parameter>
            <parameter type="int">
                <constraint annotation="javax.validation.constraints.Min">
                    <element name="value">1</element>
                </constraint>
            </parameter>
        </method>
    </bean>

    <bean class="Garage" ignore-annotations="true">
        <method name="buildCar">
            <parameter type="java.util.List"/>
            <cross-parameter>
                <constraint annotation="ELAssert">
                    <element name="expression">...</element>
                    <element name="validationAppliesTo">PARAMETERS</element>
                </constraint>
            </cross-parameter>
        </method>
        <method name="paintCar">
            <parameter type="int"/>
            <return-value>
                <constraint annotation="ELAssert">
                    <element name="expression">...</element>
                    <element name="validationAppliesTo">RETURN_VALUE</element>
                </constraint>
            </return-value>
        </method>
    </bean>

</constraint-mappings>

The XML configuration is closely mirroring the programmatic API. For this reason it should suffice to just add some comments. default-package is used for all fields where a class name is expected. If the specified class is not fully qualified the configured default package will be used. Every mapping file can then have several bean nodes, each describing the constraints on the entity with the specified class name.

Warning

A given class can only be configured once across all configuration files. The same applies for constraint definitions for a given constraint annotation. It can only occur in one mapping file. If these rules are violated a ValidationException is thrown.

Setting ignore-annotations to true means that constraint annotations placed on the configured bean are ignored. The default for this value is true. ignore-annotations is also available for the nodes class, fields, getter, constructor, method, parameter, cross-parameter and return-value. If not explicitly specified on these levels the configured bean value applies.

The nodes class, field, getter, constructor and method (and its sub node parameter) determine on which level the constraint gets placed. The constraint node is then used to add a constraint on the corresponding level. Each constraint definition must define the class via the annotation attribute. The constraint attributes required by the Bean Validation specification (message, groups and payload) have dedicated nodes. All other constraint specific attributes are configured using the element node.

The class node also allows to reconfigure the default group sequence (see Section 5.3, “Redefining the default group sequence”) via the group-sequence node. Not shown in the example is the use of convert-group to specify group conversions (see Section 5.4, “Group conversion”). This node is available on field, getter, parameter and return-value and specifies a from and to attribute to specify the groups.

Last but not least, the list of ConstraintValidator instances associated to a given constraint can be altered via the constraint-definition node. The annotation attribute represents the constraint annotation being altered. The validated-by element represent the (ordered) list of ConstraintValidator implementations associated to the constraint. If include-existing-validator is set to false, validators defined on the constraint annotation are ignored. If set to true, the list of constraint validators described in XML is concatenated to the list of validators specified on the annotation.

Tip

One use case for constraint-definition is to change the default constraint definition for @URL. Historically, Hibernate Validator’s default constraint validator for this constraint uses the java.net.URL constructor to verify that an URL is valid. However, there is also a purely regular expression based version available which can be configured using XML:

Using XML to register a regular expression based constraint definition for @URL

<constraint-definition annotation="org.hibernate.validator.constraints.URL">
  <validated-by include-existing-validators="false">
    <value>org.hibernate.validator.constraintvalidators.RegexpURLValidator</value>
  </validated-by>
</constraint-definition>