Hibernate.orgCommunity Documentation
Hibernate OGM defines an abstraction layer
represented by DatastoreProvider and GridDialect
to separate the OGM engine from the datastores interaction.
It has successfully abstracted various key/value stores and MongoDB.
We are working on testing it on other NoSQL families.
In this chapter we will will explore:
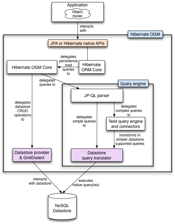
Let’s start with the general architecture.
Hibernate OGM is really made possible by the reuse of a few key components:
Hibernate OGM reuses as much as possible from the Hibernate ORM infrastructure.
There is no need to rewrite an entirely new JPA engine.
The Persisters and the Loaders
(two interfaces used by Hibernate ORM)
have been rewritten to persist data in the NoSQL store.
These implementations are the core of Hibernate OGM.
We will see in Section 3.2, “How is data persisted” how the data is structured.
The particularities between NoSQL stores are abstracted
by the notion of a DatastoreProvider and a GridDialect.
DatastoreProvider abstracts how to start
and maintain a connection between Hibernate OGM and the datastore.GridDialect abstracts how data itself including association
is persisted.Think of them as the JDBC layer for our NoSQL stores.
Other than these, all the Create/Read/Update/Delete (CRUD) operations are implemented by the Hibernate ORM engine (object hydration and dehydration, cascading, lifecycle etc).
As of today, we have implemented four datastore providers:
To implement JP-QL queries, Hibernate OGM parses the JP-QL string and calls the appropriate translator functions to build a native query. If the query is too complex for the native capabilities of the NoSQL store, the Teiid query engine is used as an intermediary engine to implement the missing features (typically joins between entities, aggregation). Finally, if the underlying engine does not have any query support, we use Hibernate Search as an external query engine.
Reality is a bit more nuanced, we will discuss the subject of querying in more details in Section 3.3, “How is data queried”.
Hibernate OGM best works in a JTA environment.
The easiest solution is to deploy it on a Java EE container.
Alternatively, you can use a standalone JTA TransactionManager.
We explain how to in Section 4.2.2, “In a standalone JTA environment”.
Let’s now see how and in which structure data is persisted in the NoSQL data store.
Hibernate OGM tries to reuse as much as possible the relational model concepts, at least when they are practical and make sense in OGM’s case. For very good reasons, the relational model brought peace in the database landscape over 30 years ago. In particular, Hibernate OGM inherits the following traits:
If the application data model is too tightly coupled with your persistent data model, a few issues arise including:
There are a couple of reasons why serializing the entity directly in the datastore can lead to problems:
Entities are stored as tuples of values by Hibernate OGM.
More specifically, each entity is conceptually represented by a Map<String,Object>
where the key represents the column name (often the property name but not always)
and the value represents the column value as a basic type.
We favor basic types over complex ones to increase portability
(across platforms and across type / class schema evolution over time).
For example a URL object is stored as its String representation.
The key identifying a given entity instance is composed of:
The GridDialect specific to the NoSQL datastore you target
is then responsible to convert this map into the most natural model:
Associations are also stored as tuple as well or more specifically as a set of tuples. Hibernate OGM stores the information necessary to navigate from an entity to its associations. This is a departure from the pure relational model but it ensures that association data is reachable via key lookups based on the information contained in the entity tuple we want to navigate from. Note that this leads to some level of duplication as information has to be stored for both sides of the association.
The key in which association data are stored is composed of:
Using this approach, we favor fast read and (slightly) slower writes.
Note that this approach has benefits and drawbacks:
We might offer alternative association data persistence options in the future based on feedback.
Again, there are specificities in how data is inherently stored in the specific NoSQL store. For example, in document oriented stores, the association information including the identifier to the associated entities can be stored in the entity owning the association. This is a more natural model for documents.
TODO: this sentence might be worth a diagram to show the difference with the key/value store.
Some identifiers require to store a seed in the datastore (like sequences for examples). The seed is stored in the value whose key is composed of:
Make sure to check the chapter dedicated to the NoSQL store you target to find the specificities.
Many NoSQL stores have no notion of schema.
Likewise, the tuple stored by Hibernate OGM is not tied to a particular schema:
the tuple is represented by a Map,
not a typed Map specific to a given entity type.
Nevertheless, JPA does describe a schema thanks to:
@Table and @Column.While tied to the application, it offers some robustness and explicit understanding when the schema is changed as the schema is right in front of the developers' eyes. This is an intermediary model between the strictly typed relational model and the totally schema-less approach pushed by some NoSQL families.
Query support is in active development. This section describes where the project is going.
Since Hibernate OGM wants to offer all of JPA, it needs to support JP-QL queries. Hibernate OGM parses the JP-QL query string and extracts its meaning. From there, several options are available depending of the capabilities of the NoSQL store you target:
If the NoSQL datastore has some query capabilities and if the JP-QL query is simple enough to be executed by the datastore, then the JP-QL parser directly pushes the query generation to the NoSQL specific query translator. The query returns the list of matching identifiers snd uses Hibernate OGM to return managed objects.
Some of the JP-QL features are not supported by NoSQL solutions. Two typical examples are joins between entities - which you should limit anyways in a NoSQL environment - and aggregations like average, max, min etc. When the NoSQL store does not support the query, we use Teiid - a database federation engine - to build simpler queries executed to the datastore and perform the join or aggregation operations in Teiid itself.
Finally some NoSQL stores have poor query support, or none at all. In this case Hibernate OGM can use Hibernate Search as its indexing and query engine. Hibernate Search is able to index and query objects - entities - and run full-text queries. It uses the well known Apache Lucene to do that but adds a few interesting characteristics like clustering support and an object oriented abstraction including an object oriented query DSL. Let’s have a look at the architecture of Hibernate OGM when using Hibernate Search:

Figure 3.4. Using Hibernate Search as query engine - greyed areas are blocks already present in Hibernate OGM’s architecture
In this situation, Hibernate ORM Core pushes change events to Hibernate Search which will index entities accordingly and keep the index and the datastore in sync. The JP-QL query parser delegates the query translation to the Hibernate Search query translator and executes the query on top of the Lucene indexes. Indexes can be stored in various fashions:
Note that for complex queries involving joins or aggregation, Hibernate OGM can use Teiid as an intermediary query engine that will delegate to Hibernate Search.
Note that you can use Hibernate Search even if you do plan to use the NoSQL datastore query capabilities. Hibernate Search offers a few interesting options:
Well… now is a good time to remind you that Hibernate OGM is open source and that contributing to such cutting edge project is a lot of fun. Check out Chapter 1, How to get help and contribute on Hibernate OGM for more details.
But to answer your question, we have finished the skeleton of the architecture as well as the JP-QL parser implementation. The Hibernate Search query translator can execute simple queries already. However, we do not yet have a NoSQL specific query translator but the approach is quite clear to us. Teiid for complex queries is also not integrated but work is being done to facilitate that integration soon. Native Hibernate Search queries are fully supported.